Lejla Skelic

I’m a first-year PhD student in the SECTRS Group at ETH Zurich, where I am advised by Prof. Shweta Shinde.

I completed my M.Eng. in Electrical Engineering and Computer Science at MIT, where I conducted my thesis research under the guidance of Prof. Ruonan Han. As a member of the Terahertz Integrated Electronics Group, I focused on the applications of large language models (LLMs) in analog circuit design.

Prior to that, I earned my B.S. in Electrical Engineering and Computer Science (6-2), also from MIT.

Curious to learn more? Take a look at my CV right below. ( • ᴗ - ) ✧

Email  /  CV  /  LinkedIn

I come from the beautiful country of Bosnia and Herzegovina. Bosnia

profile photo

Research

My research interests lie in computer systems and machine learning. Can machines think? Turing might wonder; I prefer to experiment (⌐■_■)⌕

Below are my publications. For a full overview of my research experiences, please refer to my CV.

CIRCUIT: A Benchmark for Circuit Interpretation and Reasoning Capabilities of LLMs

CIRCUIT is a benchmark for evaluating LLMs' reasoning about analog circuits, featuring a unit-test-like structure and automatic evaluation.

Lejla Skelic, Yan Xu, Matthew Cox, Wenjie Liu, Tao Yu, Ruonan Han,

[Paper]

Teaching

I love teaching, kindling the flames, and helping students discover their own stars to navigate by ♡⸜(˶˃ ᵕ ˂˶)⸝♡

Below are the positions I held.

Graduate Teaching Assistant

[Sep 2023 - Jan 2025] Teaching Assistant and Recitation Instructor for 6.100A/B/L at MIT.

Projects

I worked on a few projects over the years. To tinker is, for Lejla, to truly be ദ്ദി(˵ •̀ ᴗ - ˵ ) ✧

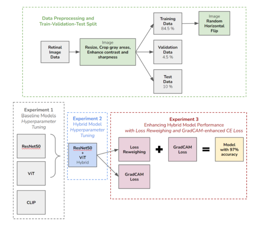
Advancing Diabetic Retinopathy Detection

Designed and implemented hybrid CNN-transformer architectures, integrating synthetic data, and novel loss techniques to address model bias.

[Paper]

SkyLocator: Star Observation VR System on FPGA

Designed and implemented a hybrid FPGA-IoT system for real-time VR star observation.

[Paper]

Characterizing Temperature-Dependent Behavior of IGZO Thin-Film Transistors

Fabricated IGZO transistors and resistors with varying channel lengths and tested them under different temperature conditions.

[Paper]

Fabricating Light-Trapping Microstructures for Enhanced Performance in Organic Solar Cells

Fabricated light-trapping microstructures on organic solar cells using polystyrene nanospheres and tested the cells for improved performance.

Presented at MARC 2022.

[Poster]

Scribble-Or-Study System on ESP32

Designed and implemented an interactive IoT system featuring group studying and online scribble game sessions.

[Website PDF]

Hobbies

When I'm not debugging code, refining research objectives, or rethinking teaching strategies,
you'll find me diving into philosophical rabbit holes, adventuring through virtual worlds, at the gym, or, quite literally, touching grass. ٩(◕‿◕。)۶

Hiking, Biking, Running, Swimming

I saw the sunset forty-four times 。・:*:・゚’★,。・:*:・゚’☆
The photo? Taken by yours truly.

Gaming

What can I say, it's the ultimate gateway drug to programming...

Reading

Have you heard about the eyes of the heart/soul? Where from? (⊙_⊙)